ヤマハ発動機株式会社
<2025年JMSブース ビジュアルコンセプト(VC)>
ヤマハ発動機様の「Japan Mobility Show 2025」において、
ブースビジュアルコンセプトのCG制作を担当いたしました。
テーマは「没入による世界観の変容」。
見る人を引き込む没入感と、
ビジュアルの変容によって世界が塗り替わる瞬間をCGで表現しています。
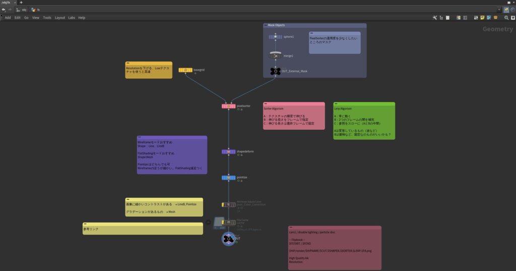
本プロジェクトでは、
「没入感の演出バリエーション」と「大量のカット制作」
という課題に対し、
**プロシージャル(手続き型生成)**技術を導入することで解決を図りました。
具体的には、Houdiniを用いて「特定のフローに従い、
高品質なCGを効率よく生成するアセット」を構築し、制作工程を抜本的に効率化しました。




この仕組みにより、下記画像のような表現の切り替えや、
変形・タイミングの微調整が即座に可能となりました。
自動化することで生まれた時間を、より魅力的な「表現の探求」に充てることで、
描くべき世界のイメージを具現化し、
細やかな修正要望にも迅速かつ柔軟に対応することができました。


システム構築とアーティストワークを重ね合わせ、
クリエイティビティを最大化させることで、
限られた期間内で豊かな表現を実現いたしました。
クライアント:ヤマハ発動機株式会社 クリエイティブ本部
CG Supervisor:前田 昂
Exective Digital Artist:山田 竜一 佐藤 翔太
Digital Artist:本永 千賀子
Art Director: 長澤 豪
Creative Producer: 堀口 高士
Account Producer: 菱田 陽子
Producer: 村田 友祐
Production Manager: 芳賀 健太郎
掲載事例についてお気づきの点がありましたら、こちらよりご連絡ください。この作品の掲載は株式会社アマナおよびアマナグループの作品事例紹介を目的にしております。転載、無断使用は著作権者によって禁じられています。
All materials contained on the amana showcase are intended to present work samples from amana inc. and amana group and may not be reproduced, distributed, transmitted, displayed, published or broadcast without the prior written permission of the copyright owner.